- Implements Apache APISIX packaging for Cloudron platform. - Includes Dockerfile, CloudronManifest.json, and start.sh. - Configured to use Cloudron's etcd addon. 🤖 Generated with Gemini CLI Co-Authored-By: Gemini <noreply@google.com>
Apache APISIX API Gateway | AI Gateway

Apache APISIX is a dynamic, real-time, high-performance API Gateway.
APISIX API Gateway provides rich traffic management features such as load balancing, dynamic upstream, canary release, circuit breaking, authentication, observability, and more.
APISIX can serve as an AI Gateway through its flexible plugin system, providing AI proxying, load balancing for LLMs, retries and fallbacks, token-based rate limiting, and robust security to ensure the efficiency and reliability of AI agents. APISIX also provides the mcp-bridge
plugin to seamlessly convert stdio-based MCP servers to scalable HTTP SSE services.
You can use APISIX API Gateway to handle traditional north-south traffic, as well as east-west traffic between services. It can also be used as a k8s ingress controller.
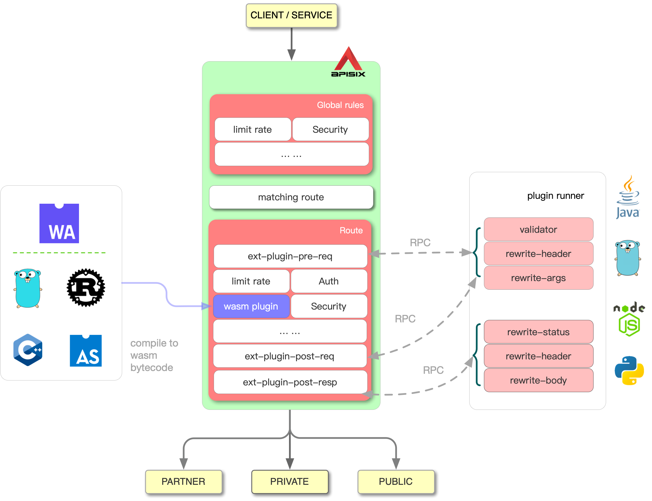
The technical architecture of Apache APISIX:
Community
- Kindly Write a Review for APISIX in G2.
- Mailing List: Mail to dev-subscribe@apisix.apache.org, follow the reply to subscribe to the mailing list.
- Slack Workspace - invitation link (Please open an issue if this link is expired), and then join the #apisix channel (Channels -> Browse channels -> search for "apisix").
- follow and interact with us using hashtag
#ApacheAPISIX
- Documentation
- Discussions
- Blog
Features
You can use APISIX API Gateway as a traffic entrance to process all business data, including dynamic routing, dynamic upstream, dynamic certificates, A/B testing, canary release, blue-green deployment, limit rate, defense against malicious attacks, metrics, monitoring alarms, service observability, service governance, etc.
-
All platforms
- Cloud-Native: Platform agnostic, No vendor lock-in, APISIX API Gateway can run from bare-metal to Kubernetes.
- Supports ARM64: Don't worry about the lock-in of the infra technology.
-
Multi protocols
- TCP/UDP Proxy: Dynamic TCP/UDP proxy.
- Dubbo Proxy: Dynamic HTTP to Dubbo proxy.
- Dynamic MQTT Proxy: Supports to load balance MQTT by
client_id
, both support MQTT 3.1.*, 5.0. - gRPC proxy: Proxying gRPC traffic.
- gRPC Web Proxy: Proxying gRPC Web traffic to gRPC Service.
- gRPC transcoding: Supports protocol transcoding so that clients can access your gRPC API by using HTTP/JSON.
- Proxy Websocket
- Proxy Protocol
- HTTP(S) Forward Proxy
- SSL: Dynamically load an SSL certificate
- HTTP/3 with QUIC
-
Full Dynamic
- Hot Updates And Hot Plugins: Continuously updates its configurations and plugins without restarts!
- Proxy Rewrite: Support rewrite the
host
,uri
,schema
,method
,headers
of the request before send to upstream. - Response Rewrite: Set customized response status code, body and header to the client.
- Dynamic Load Balancing: Round-robin load balancing with weight.
- Hash-based Load Balancing: Load balance with consistent hashing sessions.
- Health Checks: Enable health check on the upstream node and will automatically filter unhealthy nodes during load balancing to ensure system stability.
- Circuit-Breaker: Intelligent tracking of unhealthy upstream services.
- Proxy Mirror: Provides the ability to mirror client requests.
- Traffic Split: Allows users to incrementally direct percentages of traffic between various upstreams.
-
Fine-grained routing
- Supports full path matching and prefix matching
- Support all Nginx built-in variables as conditions for routing, so you can use
cookie
,args
, etc. as routing conditions to implement canary release, A/B testing, etc. - Support various operators as judgment conditions for routing, for example
{"arg_age", ">", 24}
- Support custom route matching function
- IPv6: Use IPv6 to match the route.
- Support TTL
- Support priority
- Support Batch Http Requests
- Support filtering route by GraphQL attributes
-
Security
- Rich authentication & authorization support:
- IP Whitelist/Blacklist
- Referer Whitelist/Blacklist
- IdP: Support external Identity platforms, such as Auth0, okta, etc..
- Limit-req
- Limit-count
- Limit-concurrency
- Anti-ReDoS(Regular expression Denial of Service): Built-in policies to Anti ReDoS without configuration.
- CORS Enable CORS(Cross-origin resource sharing) for your API.
- URI Blocker: Block client request by URI.
- Request Validator
- CSRF Based on the
Double Submit Cookie
way, protect your API from CSRF attacks.
-
OPS friendly
- Zipkin tracing: Zipkin
- Open source APM: support Apache SkyWalking
- Works with external service discovery: In addition to the built-in etcd, it also supports Consul, Consul_kv, Nacos, Eureka and Zookeeper (CP).
- Monitoring And Metrics: Prometheus
- Clustering: APISIX nodes are stateless, creates clustering of the configuration center, please refer to etcd Clustering Guide.
- High availability: Support to configure multiple etcd addresses in the same cluster.
- Dashboard
- Version Control: Supports rollbacks of operations.
- CLI: start\stop\reload APISIX through the command line.
- Standalone: Supports to load route rules from local YAML file, it is more friendly such as under the kubernetes(k8s).
- Global Rule: Allows to run any plugin for all request, eg: limit rate, IP filter etc.
- High performance: The single-core QPS reaches 18k with an average delay of fewer than 0.2 milliseconds.
- Fault Injection
- REST Admin API: Using the REST Admin API to control Apache APISIX, which only allows 127.0.0.1 access by default, you can modify the
allow_admin
field inconf/config.yaml
to specify a list of IPs that are allowed to call the Admin API. Also, note that the Admin API uses key auth to verify the identity of the caller. - External Loggers: Export access logs to external log management tools. (HTTP Logger, TCP Logger, Kafka Logger, UDP Logger, RocketMQ Logger, SkyWalking Logger, Alibaba Cloud Logging(SLS), Google Cloud Logging, Splunk HEC Logging, File Logger, SolarWinds Loggly Logging, TencentCloud CLS).
- ClickHouse: push logs to ClickHouse.
- Elasticsearch: push logs to Elasticsearch.
- Datadog: push custom metrics to the DogStatsD server, comes bundled with Datadog agent, over the UDP protocol. DogStatsD basically is an implementation of StatsD protocol which collects the custom metrics for Apache APISIX agent, aggregates it into a single data point and sends it to the configured Datadog server.
- Helm charts
- HashiCorp Vault: Support secret management solution for accessing secrets from Vault secure storage backed in a low trust environment. Currently, RS256 keys (public-private key pairs) or secret keys can be linked from vault in jwt-auth authentication plugin using APISIX Secret resource.
-
Highly scalable
- Custom plugins: Allows hooking of common phases, such as
rewrite
,access
,header filter
,body filter
andlog
, also allows to hook thebalancer
stage. - Plugin can be written in Java/Go/Python
- Plugin can be written with Proxy Wasm SDK
- Custom load balancing algorithms: You can use custom load balancing algorithms during the
balancer
phase. - Custom routing: Support users to implement routing algorithms themselves.
- Custom plugins: Allows hooking of common phases, such as
-
Multi-Language support
- Apache APISIX is a multi-language gateway for plugin development and provides support via
RPC
andWasm
. - The RPC way, is the current way. Developers can choose the language according to their needs and after starting an independent process with the RPC, it exchanges data with APISIX through local RPC communication. Till this moment, APISIX has support for Java, Golang, Python and Node.js.
- The Wasm or WebAssembly, is an experimental way. APISIX can load and run Wasm bytecode via APISIX wasm plugin written with the Proxy Wasm SDK. Developers only need to write the code according to the SDK and then compile it into a Wasm bytecode that runs on Wasm VM with APISIX.
- Apache APISIX is a multi-language gateway for plugin development and provides support via
-
Serverless
- Lua functions: Invoke functions in each phase in APISIX.
- AWS Lambda: Integration with AWS Lambda function as a dynamic upstream to proxy all requests for a particular URI to the AWS API gateway endpoint. Supports authorization via api key and AWS IAM access secret.
- Azure Functions: Seamless integration with Azure Serverless Function as a dynamic upstream to proxy all requests for a particular URI to the Microsoft Azure cloud.
- Apache OpenWhisk: Seamless integration with Apache OpenWhisk as a dynamic upstream to proxy all requests for a particular URI to your own OpenWhisk cluster.
Get Started
-
Installation
Please refer to install documentation.
-
Getting started
The getting started guide is a great way to learn the basics of APISIX. Just follow the steps in Getting Started.
Further, you can follow the documentation to try more plugins.
-
Admin API
Apache APISIX provides REST Admin API to dynamically control the Apache APISIX cluster.
-
Plugin development
You can refer to plugin development guide, and sample plugin
example-plugin
's code implementation. Reading plugin concept would help you learn more about the plugin.
For more documents, please refer to Apache APISIX Documentation site
Benchmark
Using AWS's eight-core server, APISIX's QPS reaches 140,000 with a latency of only 0.2 ms.
Benchmark script has been open sourced, welcome to try and contribute.
APISIX also works perfectly in AWS graviton3 C7g.
User Stories
- European eFactory Platform: API Security Gateway – Using APISIX in the eFactory Platform
- Copernicus Reference System Software
- More Stories
Who Uses APISIX API Gateway?
A wide variety of companies and organizations use APISIX API Gateway for research, production and commercial product, below are some of them:
- Airwallex
- Bilibili
- CVTE
- European eFactory Platform
- European Copernicus Reference System
- Geely
- HONOR
- Horizon Robotics
- iQIYI
- Lenovo
- NASA JPL
- Nayuki
- OPPO
- QingCloud
- Swisscom
- Tencent Game
- Travelsky
- vivo
- Sina Weibo
- WeCity
- WPS
- XPENG
- Zoom
Logos
Acknowledgments
Inspired by Kong and Orange.